一、Java开发包(JDK)安装与配置(必需)
1.下载
在官网直接查找,选择好自己要下载的版本
或者直接在此下载JDK8,部分教材所需要的JDK17请在官网下载:
Windows安装时需要注意自己的安装路径,在环境变量(Path)的配置中要用到。
macOS可以直接安装,安装时会自动添加到环境变量。

2.(仅Windows系统需要)配置环境变量

鼠标右键 我的电脑(此电脑) - 属性 - 高级系统设置 再选择 环境变量

可以直接搜环境变量

点击 环境变量 进来大概是这样子的,在系统变量点击 新建

添加配置:
变量名:JAVA_HOME
变量值:jdk 的安装目录 ,可以点击浏览目录选择

找到系统变量里面的 Path,双击


点击新建,输入:%JAVA_HOME%\bin
注意注意注意!!!!,一定要确保点击三个确定,然后再进行调试
3.调试
Windows
win + r 输入cmd打开命令提示符,输入 java -version 并回车
macOS
command + 空格 输入terminal回车打开终端,输入 java -version 并回车
如果正确配置,会显示以下内容:
java version "1.8.0_131"
Java(TM) SE Runtime Environment (build 1.8.0_131-b11)
Java HotSpot(TM) 64-Bit Server VM (build 25.131-b11, mixed mode)
若是报错,说明还没有安装或配置好 java
4.关于Java配置CLASSPATH环境变量的问题
Java配置CLASSPATH环境变量的必要性取决于你使用的Java版本和你的程序需求。
如果你使用的是Java 5或更高版本,那么你不需要配置CLASSPATH环境变量,因为JRE会自动搜索当前路径下的jar包,并自动加载dt.jar和tools.jar。
如果你使用的是Java 5之前的版本,那么你需要设置环境变量CLASSPATH为:
.;%JAVA_HOME%\lib\dt.jar;%JAVA_HOME%\lib\tools.jar;二、配置Java代码编辑器:
搭建编辑环境(VSCode)
1: VSCode插件准备
直接在VScode的扩展界面里搜索并安装:
Extension Pack for Java(插件包)
Chinese(Simplified) 中文汉化包
2: 测试文件
public class Test {
public static void main(String[] args) {
System.out.println("Hello,World!");
}
}在VSCode创建工作区后创建Test.java测试文件,在1,2行之间会有Run|Debug用来跑Java程序

搭建编辑环境(IntelliJ IDEA)
在Jetbrain官网上下载IDEA,Community社区版是免费的
安装后直接打开IDEA,新建一个Java项目,设置合适的项目名称和JDK,点击创建即可完成项目创建。

然后就可以创建Java文件编辑运行

IDEA汉化:
如图,在IDEA代码编辑界面右上角,点击设置按钮,选择“Plugin”选项,此处为方便了解意义使用中文显示。

在弹出界面中,按如图所示操作安装中文包插件

搭建编辑环境(Eclipse)
1. 下载Ellipse
进入Eclipse官网下载界面后,考虑到后续可能会有Javaweb项目的学习与开发,建议下载Eclipse IDE for Enterprise Java and Web Developers,根据系统和芯片架构选择适合的链接下载(Apple M系列芯片或其他ARM架构处理器应该下载AArch64版本)。

点击Download按钮,下载速度较慢的话可以检查一下按钮下面的下载源并选择距离合适的镜像源。

出现这个界面不必在意,Eclipse是免费软件,等待下载完成即可。

2. 安装Eclipse
Windows
下载完成后打开下载完成的压缩文件,将其压缩到合适的位置。

之后找到并双击Eclipse.exe文件即可

macOS
下载完成后打开下载完成的dmg文件,将其装载。

双击打开,将其中的Eclipse拖到Application文件夹即可完成安装。然后在启动台打开Eclipse即可。

Eclipse第一次启动时会要求用户选择一个工作空间(之后在Eclipse创建的项目都将自动创建在你选择的文件夹中,下方的Use this as the…尽量不要打勾,避免之后因为想要改变工作空间所处文件夹而浪费掉一些时间)(Windows工作空间所处的位置最好不要在C盘,避免过多占用C盘空间)。

打开Eclipse后就会显示以下界面,不必理会,直接将其叉掉即可。

3. 配置Eclipse
创建Java项目
如图所示,在Eclipse中新建一个项目。

在新的界面中选择“Java Project”,点击“Next”。

简单配置一下项目名称和配置,完成项目创建。

在项目界面,右键左侧的src目录

会弹出以下列表,依次选择new --> Class。

在以下界面中设置好新建的类名和自定义项目,点击“完成”。

即可进行Java代码的编写和运行了。

设置Eclipse代码补全(想扎实代码基础可以略过)
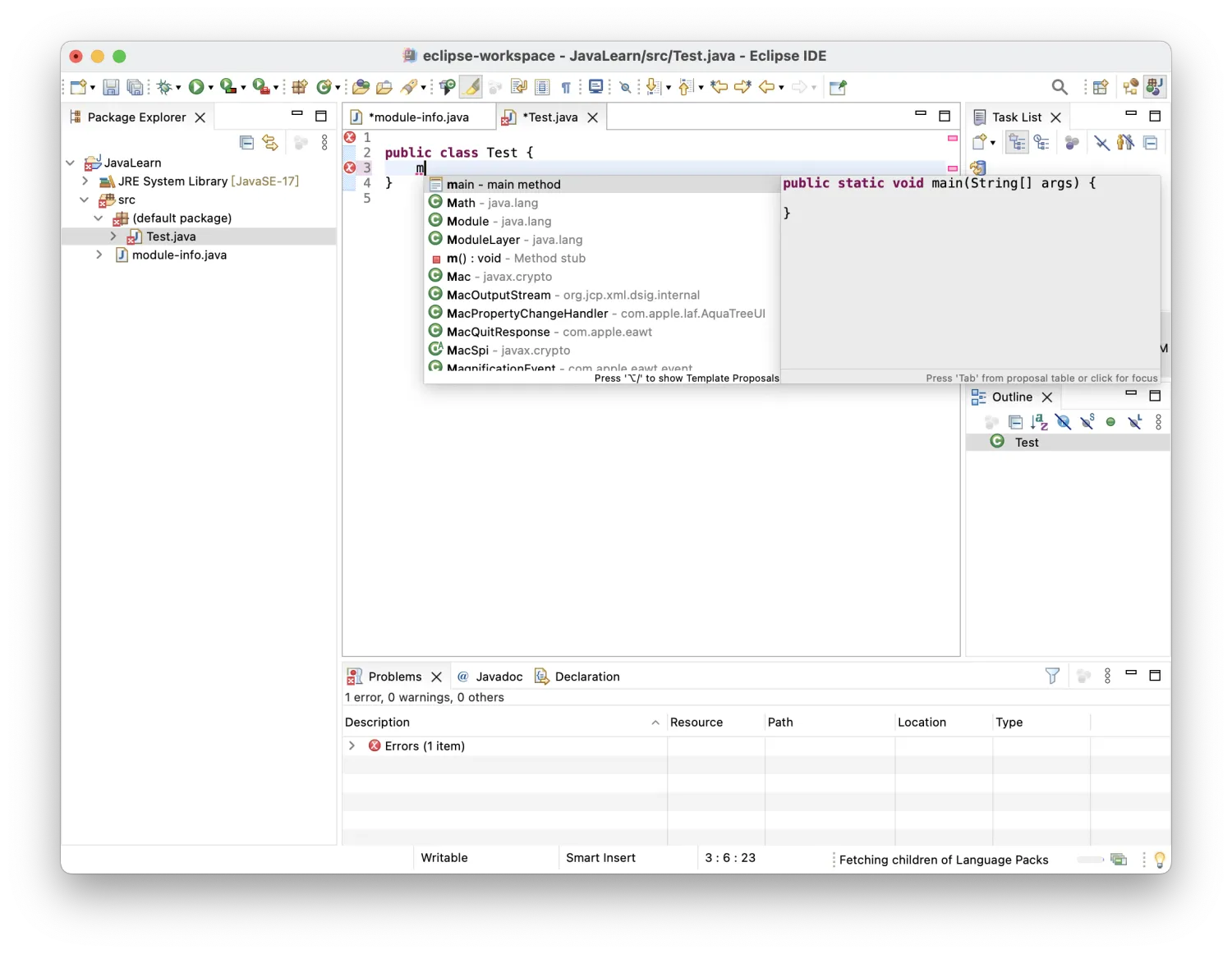
配置完项目环境以后,不难发现不能通过直接写“main”让Eclipse完成代码的补全,我们还需要继续调整一下Eclipse的设置。

Windows
打开eclipse依次点击Window --> Perferences。

macOS
打开eclipse在菜单栏依次点击Eclipse --> Settings

在打开的界面中依次点击Java --> Editor(编辑器) --> Content Assist(内容辅助)。

在【Auto activation triggers for Java(Java的自动触发器):】选项后的文本框中会看到一个"."。
eclipse默认只有在你输入"."之后才会有代码提示和自动补全。
我们需要在"."之后加上"qwertyuiopasdfghjklzxcvbnmQWERTYUIOPASDFGHJKLZXCVBNM",看起来很乱对吧,其实就是从左至右,从上至下顺序小写大写按你的键盘。
点击“Apply and Close”(应用并关闭)完成Eclipse代码补全的设置。

设置Eclipse汉化
启动Eclipse IDE,菜单Help中选择Install New Software...
Windows

macOS

增加语言包仓库地址:https://archive.eclipse.org/technology/babel/update-site/R0.19.0/2021-06/,名字任意取。

等待Eclipse完成在线搜索包后,在列表中选择中文语言包Chinese(Simplified)。

等待安装完成之后根据提示重启Eclipse,就进入中文界面了。

点击”Restart Now”即可

安装期间可能会提示是否信任所安装的工件,如图所示操作即可。
